TCP和UDP区别
TCP协议
TCP(Transmission Control Protocol)是一种面向连接、可靠的、基于字节流的传输层通信协议

TCP报文段结构

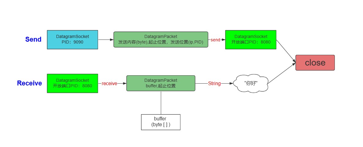
UDP协议
UDP(User Datagram Protocol)是一种面向无连接的通信协议,相比于TCP,UDP不提供复杂的控制机制,UDP协议允许应用程序在不建立连接的情况下直接发送封装的IP数据包。开发人员选择使用UDP而不是TCP时,应用程序与IP直接进行通信

UDP头部的格式

TCP和UDP的区别
连接方式
- TCP 就像打电话: 需要先拨号建立连接(“喂,能听到吗?”),通话过程中双方会确认彼此是否听清(“你刚才说什么?”),如果没听清就重说一遍,挂断后连接就释放了。
- UDP 就像寄明信片: 写好地址扔进邮筒就完事了,不需要提前和对方打招呼。邮递员会尽力去送,但不保证一定能送到,也不会有回执告诉你对方收到了没有。而且一张明信片就是一整个消息。
传输方式
- TCP:面向字节流 TCP 不关心应用层发来的数据是什么格式,只把它当作一串没有边界的二进制流。至于数据怎么分段,是 TCP 协议自己决定的。
- UDP:面向报文 UDP 会保留应用层传下来的报文边界。发送方发一次,接收方就能原样收到一次,不会拆分也不会合并。
可靠性
- TCP:可靠传输 它有确认应答、超时重传、数据校验和排序等机制,能确保数据无差错、不丢失、不重复、按顺序到达。
- UDP:尽力而为,不可靠 它没有这些复杂的机制。如果网络质量差,数据包可能丢失、重复或乱序,这些都需要上层应用自己处理
拥塞控制、流量控制
- TCP 有流量控制(让发送方别太快,避免接收方处理不过来)和拥塞控制(网络拥堵时自动降低发送速度),像个“绅士”,会照顾网络和接收方的感受。
- UDP 没有这些机制。它想发多快就多快,不管网络是否拥堵,像个“愣头青”,但也因此可能加剧网络拥堵。
TCP和UDP的应用场景
对数据完整性要求极高,允许速度稍慢。例如:浏览网页(HTTP)、发送邮件(SMTP)、下载文件(FTP)
对实时性要求极高,允许偶尔丢包。例如:视频会议、网络电话(VoIP)、在线游戏(位置同步)、域名查询(DNS)
TCP
- FTP 文件传输
- HTTP / HTTPS
UDP
- 包总量较少的通信
- 视频和音频等多媒体通信
- 广播通信
http和https的区别
安全与加密
- HTTP(超文本传输协议):
明文传输。数据在网络上传输时,是赤裸裸的文本。 隐患:如果有人在网络节点上抓包(比如在咖啡馆连同一个 WiFi),他可以直接看到你传输的内容,比如你正在浏览的网页内容、或者你提交的表单数据。
- HTTPS(超文本传输安全协议):
加密传输。HTTPS = HTTP + SSL/TLS(安全套接层/传输层安全协议)。 保护:数据在传输前会被加密成密文。即使黑客抓到了数据包,看到的也是一堆乱码,无法破解其中的内容。
http协议

https协议

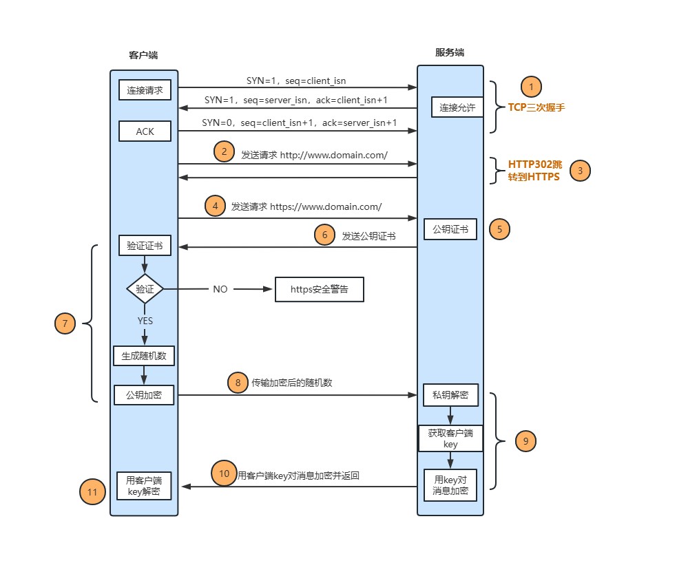
工作原理与握手过程
HTTP:建立 TCP 连接后(三次握手),就直接开始发送 HTTP 请求报文了。
HTTPS:多了几步复杂的步骤:
首先进行 TCP 三次握手。
再进行 SSL/TLS 握手。这个过程包括:浏览器验证服务器证书、协商加密算法、生成临时的会话密钥。
握手完成后,后续的所有 HTTP 数据都会用这个密钥进行对称加密传输
demo
tcp
import java.io.*;
import java.net.*;
public class TcpEchoServer {
public static void main(String[] args) {
int port = 12345; // 服务器端口
try (ServerSocket serverSocket = new ServerSocket(port)) {
System.out.println("TCP 服务器启动,监听端口: " + port);
while (true) {
// 等待客户端连接(阻塞)
try (Socket clientSocket = serverSocket.accept()) {
System.out.println("客户端连接: " + clientSocket.getInetAddress());
// 获取输入流和输出流
BufferedReader in = new BufferedReader(
new InputStreamReader(clientSocket.getInputStream()));
PrintWriter out = new PrintWriter(
clientSocket.getOutputStream(), true);
// 读取客户端发送的一行消息
String message = in.readLine();
System.out.println("收到消息: " + message);
// 原样返回(echo)
out.println("Echo: " + message);
} catch (IOException e) {
System.err.println("处理客户端连接时出错: " + e.getMessage());
}
}
} catch (IOException e) {
System.err.println("无法启动服务器: " + e.getMessage());
}
}
}
import java.io.*;
import java.net.*;
public class TcpEchoClient {
public static void main(String[] args) {
String serverAddress = "127.0.0.1"; // 本地服务器
int port = 12345;
try (Socket socket = new Socket(serverAddress, port);
PrintWriter out = new PrintWriter(socket.getOutputStream(), true);
BufferedReader in = new BufferedReader(
new InputStreamReader(socket.getInputStream()));
BufferedReader userInput = new BufferedReader(
new InputStreamReader(System.in))) {
System.out.println("已连接到服务器,输入消息(输入 'quit' 退出):");
String userMsg;
while ((userMsg = userInput.readLine()) != null) {
if ("quit".equalsIgnoreCase(userMsg)) {
break;
}
// 发送给服务器
out.println(userMsg);
// 接收服务器响应
String response = in.readLine();
System.out.println("服务器响应: " + response);
}
} catch (IOException e) {
System.err.println("客户端异常: " + e.getMessage());
}
}
}
udp
import java.net.*;
public class UdpEchoServer {
public static void main(String[] args) {
int port = 12346; // UDP 端口(与 TCP 不同,避免冲突)
try (DatagramSocket socket = new DatagramSocket(port)) {
System.out.println("UDP 服务器启动,监听端口: " + port);
byte[] receiveBuffer = new byte[1024];
while (true) {
// 准备接收数据报
DatagramPacket receivePacket = new DatagramPacket(receiveBuffer, receiveBuffer.length);
socket.receive(receivePacket); // 阻塞等待
// 提取消息
String message = new String(receivePacket.getData(), 0, receivePacket.getLength());
System.out.println("收到消息: " + message + " 来自 " + receivePacket.getAddress());
// 准备响应数据报
String response = "Echo: " + message;
byte[] sendData = response.getBytes();
InetAddress clientAddress = receivePacket.getAddress();
int clientPort = receivePacket.getPort();
DatagramPacket sendPacket = new DatagramPacket(sendData, sendData.length,
clientAddress, clientPort);
socket.send(sendPacket);
}
} catch (Exception e) {
System.err.println("服务器异常: " + e.getMessage());
}
}
}
import java.net.*;
import java.util.Scanner;
public class UdpEchoClient {
public static void main(String[] args) {
String serverAddress = "127.0.0.1";
int port = 12346;
try (DatagramSocket socket = new DatagramSocket();
Scanner scanner = new Scanner(System.in)) {
InetAddress serverInetAddress = InetAddress.getByName(serverAddress);
byte[] receiveBuffer = new byte[1024];
System.out.println("UDP 客户端启动,输入消息(输入 'quit' 退出):");
while (true) {
System.out.print("> ");
String userMsg = scanner.nextLine();
if ("quit".equalsIgnoreCase(userMsg)) {
break;
}
// 发送数据报
byte[] sendData = userMsg.getBytes();
DatagramPacket sendPacket = new DatagramPacket(sendData, sendData.length,
serverInetAddress, port);
socket.send(sendPacket);
// 接收响应
DatagramPacket receivePacket = new DatagramPacket(receiveBuffer, receiveBuffer.length);
socket.receive(receivePacket);
String response = new String(receivePacket.getData(), 0, receivePacket.getLength());
System.out.println("服务器响应: " + response);
}
} catch (Exception e) {
System.err.println("客户端异常: " + e.getMessage());
}
}
}
http&https
import java.net.URI;
import java.net.http.HttpClient;
import java.net.http.HttpRequest;
import java.net.http.HttpResponse;
import java.time.Duration;
public class HttpVsHttpsClient {
public static void main(String[] args) {
HttpClient client = HttpClient.newBuilder()
.connectTimeout(Duration.ofSeconds(10))
.followRedirects(HttpClient.Redirect.NORMAL)
.build();
// 访问 HTTP 网站
fetchUrl(client, "http://example.com");
// 访问 HTTPS 网站
fetchUrl(client, "https://example.com");
}
private static void fetchUrl(HttpClient client, String url) {
System.out.println("\n========== 请求 " + url + " ==========");
HttpRequest request = HttpRequest.newBuilder()
.uri(URI.create(url))
.timeout(Duration.ofSeconds(5))
.GET()
.build();
try {
HttpResponse<String> response = client.send(request,
HttpResponse.BodyHandlers.ofString());
System.out.println("状态码: " + response.statusCode());
System.out.println("协议版本: " + response.version());
System.out.println("响应头: " + response.headers().firstValue("content-type").orElse("未知"));
System.out.println("响应体预览 (前200字符):");
String body = response.body();
if (body.length() > 200) {
System.out.println(body.substring(0, 200) + "...");
} else {
System.out.println(body);
}
} catch (Exception e) {
System.err.println("请求失败: " + e.getMessage());
}
}
}
import com.sun.net.httpserver.HttpExchange;
import com.sun.net.httpserver.HttpHandler;
import com.sun.net.httpserver.HttpServer;
import java.io.IOException;
import java.io.OutputStream;
import java.net.InetSocketAddress;
public class SimpleHttpServer {
public static void main(String[] args) throws IOException {
// 创建 HTTP 服务器,监听 8080 端口
HttpServer server = HttpServer.create(new InetSocketAddress(8080), 0);
// 设置路由
server.createContext("/", new RootHandler());
server.createContext("/test", new TestHandler());
// 使用默认线程池
server.setExecutor(null);
// 启动服务器
server.start();
System.out.println("HTTP 服务器已启动,访问 http://localhost:8080/");
}
static class RootHandler implements HttpHandler {
@Override
public void handle(HttpExchange exchange) throws IOException {
String response = """
<html>
<body>
<h1>Hello, HTTP!</h1>
<p>这是一个简易 HTTP 服务器。</p>
<p>尝试访问 <a href="/test">/test</a> 获取 JSON 响应。</p>
</body>
</html>
""";
exchange.getResponseHeaders().set("Content-Type", "text/html; charset=UTF-8");
exchange.sendResponseHeaders(200, response.getBytes().length);
try (OutputStream os = exchange.getResponseBody()) {
os.write(response.getBytes());
}
}
}
static class TestHandler implements HttpHandler {
@Override
public void handle(HttpExchange exchange) throws IOException {
String response = "{\"message\": \"Hello, this is JSON\", \"status\": 200}";
exchange.getResponseHeaders().set("Content-Type", "application/json");
exchange.sendResponseHeaders(200, response.getBytes().length);
try (OutputStream os = exchange.getResponseBody()) {
os.write(response.getBytes());
}
}
}
}
